OmniVoice文字转语音

14小时前更新 0 0

OmniVoice文字转语音

收录时间:
2026-04-14
广告也精彩
正文上方广告位
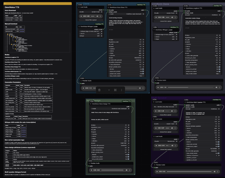
全声

 

 

主要特征

 

  • 支持600+语言:零样本TTS模型中语言覆盖最广,意想不到的是,还支持我们的方言。
  • 语音克隆:最先进的语音克隆质量。
  • 声音设计:通过分配的说话者属性(性别、年龄、音高、方言/口音、耳语等)来控制声音。
  • 细粒度控制:非动词符号(例如)以及通过拼音或音素进行发音纠正。
  • 快速推断:RTF低至0.025(比实时快40倍)。
  • 扩散语言模型风格架构:简洁、流畅且可扩展的设计,兼具质量与速度。

配音设计

描述所需的声音并附带扬声器属性——无需参考音频。 支持属性:性别(男/女)、年龄(儿童至老年人)、音调(非常低到非常高)、风格(低声)、英语口音(美式、英式等)、以及汉语方言(四川话、陕西话等)。 属性以逗号分隔,且可自由组合于不同类别之间。

汉语还能写拼音+声调。

还开发了配套的ComfyUI节点,方便你在工作流中使用这个工具。

Saganaki22/ComfyUI-OmniVoice-TTS: OmniVoice TTS nodes for ComfyUI – Zero-shot multilingual text-to-speech with voice cloning, voice design, and multi-speaker dialogue

b6483f43c24c4ec62ddd2c66f1068993

正文底部广告位

相关导航